Expert
Providing Real-World Solutions
UX Design
User Research

Project Duration
5 months
My Role
Lead Designer
Platform
Mobile App
Background
To address the lack of direct services for users looking for expert advice online, I decided to create a platform to connect knowledge hungry users with qualified professionals.
The resulting product is a service called Expert.
Expert is a service that can enable anyone, anywhere to instantly chat with an expert in virtually any field. Although there is a plethora of information available online, finding professional personalized help that you can trust proves to be a difficult task.
How can we help individuals reach professionals
for expert advice in a reliable and easy way?
Design Process
5 Step process from ideation to final product
Understand
Research
Ideate
Refine
High Fidelity
Understand
Research
Competitive Analysis
The first step I took was conducting a SWOT analysis of competitors to identify current market trends and evaluate strengths, weaknesses, opportunities, and threats within the expert advice platform space.


Affinity Mapping
After conducting interviews and collecting recordings, I used affinity mapping to organize the data and identify recurring themes across participant responses.




Using the collected data, I created personas and user journeys utilizing the following insights:
Users look for experts when doing complicated tasks that require a specialty such as computers, medical advice, legal advice.
When looking for advice online, users prioritize credibility and easy use.
Users find visual and personal advice the most helpful.
Users have difficulty with online learning when it is detached and not specific.
Insights




Ideate
Hi-Fi
Wireframes and Architecture
Low- Fidelity Wireframes
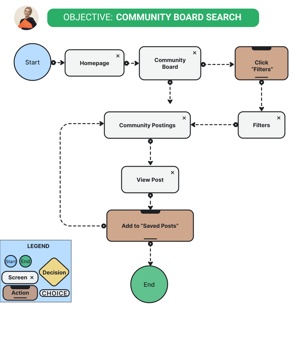
Utilizing user preferences and analyzing the informational structure of industry leading expert advice platforms, I created the navigational pathways that would be most predictable and easy to use.






Usability Testing
Test Overview
After developing a mid-fidelity prototype, I tested the navigation and features of the wireframes with 6 different participants.
Application: Expert
Time: 10-20 minutes
Method: Moderated Remote
Equipment: Recording by PC via zoom

Poor Focus
Small text makes it difficult to focus on the important topics.
Lack of colors makes the pages disengaging. Users felt they had to search for features instead of being drawn to them.
Confusing Navigation
66% of users felt lost when navigating through the “Expert List” and “Expert List Booking” screens.
Key Insights





Refine